Uwagi do projektu rozporządzenia Ministerstwa Infrastruktury zmieniającego rozporządzenie w sprawie klasyfikacji statków powietrznych
Poniżej prezentujemy uwagi do projektu nowego rozporządzenia opisującego klasyfikację statków powietrznych. Jest to głos w ramach konsultacji społecznych realizowanych w procesie legislacyjnym i jest de facto powtórzeniem i rozwinięciem tekstu opublikowanego kilka dni temu - który znalazł w lotniczej społeczności spore zainteresowanie i aprobatę.
Szanowni Państwo,
Proszę przyjąć uwagi Zespołu Konsultacyjnego Lotnictwa Lekkiego do projektu rozporządzenia MI zmieniającego rozporządzenie w sprawie klasyfikacji statków powietrznych (art..33 ust. 1 i 4).
Postulujemy uproszczenie definicji Urządzenia Latającego w zgodzie z logiką i prawem UE.
Stan prawny.
Na mocy traktatów, oraz biorąc pod uwagę istniejący porządek prawny, ROZPORZĄDZENIE PARLAMENTU EUROPEJSKIEGO I RADY (UE) 2018/1139 (zwane „Rozporządzeniem Bazowym”) i jego pochodne, plasują się pomiędzy naszą konstytucją, a ustawami (w tym Prawem Lotniczym).
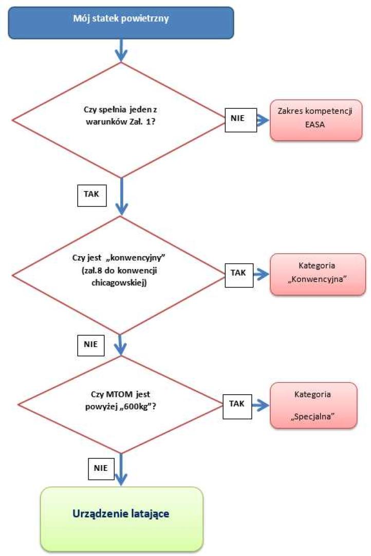
Częścią „Rozporządzenia Bazowego” jest „załącznik I”, który pełni rolę sita do odsiewania statków powietrznych, które są, albo nie są w kompetencjach EASA (to jest jedyna funkcja tego załącznika!).
Funkcją „załącznika I” nie jest klasyfikowanie statków powietrznych!
„ZAŁĄCZNIK I Statki powietrzne, o których mowa w art. 2 ust. 3 lit. d) 1. Kategorie statków powietrznych załogowych, do których niniejsze rozporządzenie nie ma zastosowania(…)”
art. 2 ust. 3 lit. d) :
„Niniejsze rozporządzenie nie ma zastosowania do: (…) d) projektowania, produkcji, obsługi technicznej i eksploatacji statków powietrznych wymienionych w załączniku I, których operacje wiążą się z niskim ryzykiem dla bezpieczeństwa lotniczego, ani do uczestniczącego w nich personelu i organizacji, chyba że dany statek powietrzny otrzymał certyfikat, lub uznano, że otrzymał certyfikat, zgodnie z rozporządzeniem (WE) nr 216/2008.”
Prosimy o zapoznanie się z preambułą do „Rozporządzenia Bazowego”, która stanowi wykładnię jego zapisów. Akty prawne muszą być przecież czytane i stosowane jako całość.
Spełnienie choćby jednego warunku spośród wymienionych w owym załączniku powoduje wyłączenie zamieszczonych tam rodzajów statków powietrznych spod jurysdykcji EASA (alternatywa – jest prawdziwa, gdy chociaż jedno ze zdań jest prawdziwe). Obowiązuje tu prosta logika oparta o naukę o zbiorach ze szkoły podstawowej. Jeżeli Zbiór „B” w całości zawiera się w zbiorze „A” to wszystkie elementy zbioru „B” są jednocześnie elementami zbioru „A”.
Logika wyznaczania przynależności do UL jest następująca:
Postulujemy, wprowadzenie prostej i jednoznacznej definicji „Urządzenia Latającego” zgodnie z prawem UE, logiką i oczekiwaniami środowiska:
Urządzenie Latające, to załogowy statek powietrzny, który spełnia łącznie następujące warunki:
- spełnia którykolwiek z warunków „załącznika I” rozporządzenia (UE) 2018/1139 (przy uwzględnieniu art.2 pkt8)
oraz - w odniesieniu do którego nie wydano certyfikatu albo nie uznano, że wydano certyfikat zgodnie z rozporządzeniem (WE) nr 216/2008 lub z (UE) 2018/1139, lub w odniesieniu do którego nie złożono deklaracji zgodnie z (UE) 2018/1139
oraz - nie jest objęty ważnym certyfikatem typu zgodnym z Załącznikiem 8 do Konwencji Chicagowskiej
oraz - którego parametry nie przekraczają następujących wartości:
Naszym podstawowym postulatem jest rezygnacja z podziału na kategorie K6 (AEHR)!
Proszę zwrócić uwagę, że powyższy postulat wypełnia w całości postulat nr 3 (w „Ocenie Skutków Regulacji”) prezentowany na stronie ministerstwa).
Chcielibyśmy także zwrócić uwagę na aspekt historyczny wprowadzenia podziału na kategorie K6(AEHR). (oddzielenia konstrukcji „fabrycznych” od „niefabrycznych”) Odbyło się to w czasach sprzed tzw. ”OPT-OUT”, kiedy pojawiła się pilna potrzeba wprowadzenia „protezy prawnej” celem legalizacji użytkowania UL o masach 495-600kg.
Przyjęcie przez Polskę „OPT-OUT” zlikwidowało ten problem w całości i powinno służyć uproszczeniu klasyfikacji statków powietrznych zamiast jej dalszej komplikacji.
Kolejne argumenty za likwidacją K6:
Skoro w „załączniku I” dla statków powietrznych: amatorskich, historycznych, replik czy też zmodyfikowanych do celów badawczych, nie ma ograniczeń masowych, to dokładnie taki sam podział powinien dotyczyć statków powietrznych Kategorii Specjalnej, nieprawdaż?
Albo, w czym UL wykonany przez amatora w więcej niż 51% jest lepszy (bezpieczniejszy), od wykonanego tylko w 20%?
Oprócz oczywistych różnic dzielących poszczególne UL (ultralekkie statki powietrzne, lotnie, paralotnie itp.), dla których istnieją osobne rozdziały w rozporządzeniu „wyłączającym”, musi pozostać jeden podstawowy podział (ze względu na sposób wykazania niezawodności technicznej) na:
- KWALIFIKOWANE (w uproszczeniu: fabryczne z odpowiednikiem świadectwa typu)
- NIEKWALIFIKOWANE (prototypy, konstrukcje amatorskie, sprowadzane z zagranicy UL które nie posiadają świadectwa typu)
Skutki proponowanych przez nas rozwiązań:
Podczas spotkań przedstawicieli środowiska z przedstawicielami ULC, artykułowany jest często problem przestrzegania przepisów przez użytkowników urządzeń latających. W naszym przekonaniu warunkiem koniecznym do przestrzegania prawa jest jego czytelność, na poziomie zwykłego obywatela. Przyszły użytkownik, który planuje kupić czy zbudować UL powinien w jasny i klarowny sposób móc określić jakie warunki brzegowe go obowiązują. Bez tego będziemy obserwować dalsze rozjechanie się prawa i rzeczywistości.
Zespół Konsultacyjny Lotnictwa Lekkiego



Komentarze